AI-Complaint-Prompt-Assistant: Difference between revisions

From AI Assistant App
mNo edit summary
mNo edit summary
Line 10: Line 10:


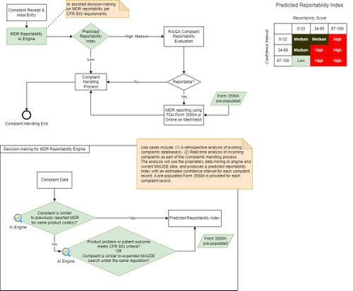
Diagram outlining the processing steps of the Complaints Assistant:
Diagram outlining the processing steps of the Complaints Assistant:
[[Image: ai-assistant-models-Page-1.jpg|500px]]
[[Image: AI-Complaint-Handling-Process.jpg|500px]]


A PDF document is generated containing results detailing the top product problems associated with the specified product code, along with additional analytics for each product problem. It also includes the highest matching Medical Device Reports (MDRs) with estimated similarity scores and detailed explanations for their similarity.
A PDF document is generated containing results detailing the top product problems associated with the specified product code, along with additional analytics for each product problem. It also includes the highest matching Medical Device Reports (MDRs) with estimated similarity scores and detailed explanations for their similarity.

Revision as of 07:22, 7 April 2024

Use case: The AI-Complaints-Assistant streamlines complaint intake in call centers by using AI to apply a medical device reportability engine, which offers predictive scoring to determine if a complaint is reportable, sparing manual research of MAUDE records. It optimizes resource usage and prioritizes RA/QA review for timely MDR submissions by assessing the likelihood of FDA reportability based on MAUDE history, rather than just matching data. In addition it also creates pre-populated FDA Form 3500 forms for complaints with high reportability scores, to further expedite the process and improving efficiency.

Model description: The AI-Complaints-Assistant is designed to accept complaint descriptions entered into a prompt, which may include natural language describing customer complaints and any relevant references to device models, usage settings, troubleshooting information, and other related details. Additionally, it reads a Settings file containing MAUDE query parameters, such as product problem codes, patient problems and outcomes, date ranges, and various other fields, along with prompts used for different processing steps in the similarity evaluation. The predictive reportability scores are influenced by factors such as the device problem code, patient problems and outcomes, the estimated severity of potential harm and other attributes specified in the Settings file.

In cases where there are no similar records found for the complaint input, expanding the MAUDE search to include additional device codes under the same regulation number is possible with a small change in the Settings file. This approach opens up possibilities for broader analysis and leads to more comprehensive insights.

Using the MAUDE query results, the AI Assistant matches the top problems similar to the provided complaint, reporting the estimated similarity for each along with relevant reference information.

Diagram outlining the processing steps of the Complaints Assistant:

A PDF document is generated containing results detailing the top product problems associated with the specified product code, along with additional analytics for each product problem. It also includes the highest matching Medical Device Reports (MDRs) with estimated similarity scores and detailed explanations for their similarity.

Reference files: - Complaint-Handling-Prompt-Schema.xml - Sample-Complaint-Assessment.pdf - Complaint-Assessment-Settings.txt

Additional information: Another version of this AI Assistant accepts complaint descriptions from locally provided PDF or Word documents, as well as from network locations. This version can operate in batch mode, processing one or more documents within a specified folder path defined in the Settings file, automatically including documents from sub-folders. See AI-Complaints-Assistant for documents for more info.